ヨネティこんにちは!ヨネティ(プロフィール)です!



・Claudeをもっと使いこなして、ブログ作業を爆速にしたいけどどうすればいい?
・「MCP」って最近よく聞くけど、結局何ができるのかよく分からない? ・設定が難しそうで自分にできるか不安だけど、導入する価値はあるの?
など思っている人もいるのではないでしょうか?
「Claude MCP」って、自分のPC内のファイルや最新のネット情報をClaudeが直接読み取れるようになる魔法のような技術 だと話題ですが、具体的にどう使うのが正解なのでしょうか?



設定にプログラミングの知識が必要なん…
結局何ができんの?ブログで活用できるん?
難しそうやから使うの挫折しそう…



めちゃ分かる…!
僕も最初は「なんだか難しそうな英語の技術用語だな…」って身構えてしまいました…
でも、実はブロガーにとって、これほど心強い味方はいないと確信しています…!
「Claude MCP(Model Context Protocol)」は、Anthropic社が発表した、AIを外部ツールやローカルデータとつなぐための「オープンな標準規格」です。
これを使えば、Claudeがあなたの「秘書」のようにPC内の過去記事を読み取ったり、最新ニュースをWebで検索したりすることが可能になります。
ただ、JSONファイルを編集したりNode.jsをインストールしたりと、少し「エンジニアっぽい作業」が必要で、最初の一歩が重く感じてしまいますよね…
そこで今回はClaude MCPについて、「基本的な仕組みとできること」「ブロガーが導入する圧倒的なメリット」「初心者でも迷わない設定手順と活用術」について詳しく紹介します。
- Claude MCPがブログ執筆(文体統一やリサーチ)をどう劇的に変えるのか
- Node.jsの準備から連携完了まで、初心者が挫折しないための具体的な手順
- YouTube要約やWordPress直接投稿など、明日から使える実践的な自動化テクニック



それでは本題を解説していきます!
この記事はClaude MCPを使いこなし、あなたのブログ運営を最高に効率化するための具体的なロードマップを提供しています。 ぜひ参考にしてみてください。
「Claude MCP」とは?何ができるのか詳しく解説


Claude MCP(Model Context Protocol)は、AIがあなたのパソコン内のデータや外部ツールと安全に繋がるための「オープンな共通規格」です。これまでは難しかった「AIに自分のファイルを見せる」「外部アプリを操作させる」といった連携を、まるでUSBを差し込むような手軽さで実現します。
AIが単なる「チャットボット」から、自らツールを使いこなす「エージェント」へと進化する重要な基盤について解説します。
AIを外部ツールとつなぐ共通規格
MCPは、AIが特定のツールやデータにアクセスするための「共通のプラグ」のような標準規格です。
これまでAIをツールと連携させるには個別の開発が必要でしたが、MCPはこの接続を規格化したことで、一度サーバーを作ればあらゆるAIアプリからデータにアクセスできるようになりました。
2024年11月にAnthropic社が発表し、AIが実際の道具を使いこなすための重要な土台となっています。
そこで、以下のような使い分けがおすすめです。
初心者向けの方法:
公開されているMCPサーバーを導入するだけで、専門知識がなくてもClaudeの機能を自分好みに拡張できます。
上級者向けの方法:
自作のMCPサーバーを一度構築すれば、将来的に他のAIツールがMCPに対応した際にも同じ設定を使い回すことができます。
この規格により、AIは私たちの日常作業により深く入り込めるようになりましたね。
ローカルファイルやWebとの連携
MCPを利用することで、Claudeはあなたのパソコン内にあるファイルや最新のWeb情報を直接読み取ることが可能になります。
従来のClaudeのようにファイルを一つずつ手動でアップロードする必要はなく、指定したフォルダをClaude自身が探索できるようになります。
また、検索サーバーを導入すれば、学習データに含まれない最新ニュースもリアルタイムで回答に反映できます。
具体的には以下の使い方が便利です。
リサーチ重視の方向け:
Brave Searchなどを連携させ、ネット上の最新トレンドをAIに直接探しに行かせて記事のネタを集められます。
資料整理をしたい方向け:
パソコン内の資料フォルダを指定するだけで、過去の膨大なドキュメントから目的の情報を瞬時に見つけ出せます。
情報の「鮮度」と「整理のしやすさ」が格段に向上するのが魅力ですよ。
データの読み書きや操作の自動化
MCPは情報を読み取るだけでなく、データの「書き込み」や「ツールの操作」まで自動化できるのが大きな特徴です。
例えば、Claudeとの会話を通じてローカルのMarkdownファイルを更新したり、データベースの数値を書き換えたりすることが可能です。これにより、チャット画面上で指示を出すだけで実際のファイル操作まで完結するようになります。
活用イメージは以下の通りです。
執筆を効率化したい方:
記事の下書きをClaudeに修正させ、その結果をそのまま自分のPC内のファイルに上書き保存させることができます。
タスク管理を自動化したい方:
会話の内容に基づいて、Notionやデータベースへ自動的に情報を登録・更新させることが可能です。
「提案」だけでなく「実行」まで任せられるのは、まさに有能な秘書そのものですね。
プライバシーを守る安全な仕組み
MCPは「ローカル環境」で動作することを前提に設計されており、プライバシー保護の安全性が非常に高いのが特徴です。
データへのアクセス権限はユーザー側のパソコンで管理され、AIが必要なときにだけ、必要な範囲をローカルサーバー経由で受け取ります。これにより、クラウド上にすべてのデータを預けるリスクを抑えられます。
安心できるポイントは以下の通りです。
個人情報の管理:
機密性の高いネタ帳や個人情報を、クラウドに露出させることなく安全にAIに処理させることができます。
権限のコントロール:
AIがどの範囲までデータを見て良いかを、ユーザー自身の手元で厳格に管理できる仕組みになっています。
便利さと安全性を両立した、今の時代にぴったりのシステムだと言えます。
個人ブロガーが「Claude MCP」を導入するメリット


個人ブロガーにとって、MCPは単なる新機能ではなく、執筆作業を劇的に変える「最強のパートナー」になります。


面倒な作業をAIに任せることで、より面白い記事を考えることに集中できるようになります。
具体的にどのようなメリットがあるのか、主要なポイントをまとめました。
過去記事の学習で文体を統一
自分のパソコンに保存されている過去記事をMCPで参照させることで、あなたの文体やトーンを完全に再現した執筆が可能になります。
「過去の記事をすべて読み込んで、同じ口調で導入文を書いて」と指示するだけで、違和感のない一貫したコンテンツを生成できます。
アップロードの手間なく、フォルダを指定するだけで済むため、過去の資産を即座に活用できるのが強みです。
おすすめの活用法は以下の通りです。
ファンを大切にする方:
いつもの「自分らしい」言い回しを崩さずに、執筆スピードだけを上げることができます。
複数ブログを運営する方:
サイトごとに異なるトーンをフォルダ単位でClaudeに教え込み、瞬時に使い分けることが可能です。
これまでの努力が、そのままAIを賢くする資産になるのは嬉しいですよね。
面倒なリサーチ作業をAIが代行
Brave Searchなどのサーバーを連携させることで、最新情報の検索から情報の整理までをすべてClaudeに任せられます。
ブロガーが時間を費やす「競合調査」や「事実確認」を、Claudeが自らWeb検索して代行してくれます。
複数のサイトから情報を要約して提示してくれるため、ブラウザとチャットを往復する必要がなくなります。
以下のような使い分けが効果的です。
最新トレンドを書く時:
今まさに起きている出来事をAIに調べさせ、即座に正確な記事構成を作らせることができます。
信頼性を重視したい時:
「このデータの根拠を確認して」と指示するだけで、AIが裏付け調査を行い、正確なデータを提供してくれます。
リサーチの負担が減ることで、より深い考察を書くことに時間を使えるようになります。
WordPressへの直接投稿で時短
WordPress用のMCPサーバーを活用すれば、Claude上で書き上げた記事を直接ブログの下書きとして保存・投稿することが可能です。
記事の作成からWordPressへのアップロードまでを一つのチャット画面で行えるため、管理画面でのコピペ作業を大幅に短縮できます。作業が40〜60%高速化したという驚きの声も上がっています。
以下のような使い方がおすすめですよ。
副業ブロガー向け:
隙間時間にClaudeで本文を書き上げ、そのまま「下書き保存」まで指示しておけば、夜の作業時間がぐっと楽になります。
投稿数が多い方向け:
タグ設定やカテゴリ指定もあわせて指示することで、公開までのクリックの手間を最小限に抑えられます。
執筆の熱が冷めないうちに記事をアップできる、スピード感が手に入ります。
執筆フローの完全自動化も実現
複数のMCPサーバーを組み合わせることで、記事作成の全工程を半自動化する驚きのワークフローが作れます。
例えば、「トレンドを検索し、そのメモをNotionに保存し、自分の文体で下書きを書き、最後にWordPressへ投稿する」といった一連の流れを、Claudeへの簡単な指示だけで実行できるようになります。
もはやAIは単なる道具ではなく、運営チームの一員です。
このような高度な使い分けも可能です。
コンテンツの量産をしたい方:
YouTube動画の要約から記事化、そしてSNS投稿案の作成までを一気通貫で自動化できます。
管理を徹底したい方:
Notionと連携して記事の進捗管理まで自動で行わせることで、運営のムダを徹底的に排除できます。
「自分にしかできないクリエイティブな仕事」にすべての時間を使えるようになりますね。
他のAIツールと「Claude MCP」は何が違う?MCPを選ぶ理由


「ChatGPTのGPTsと何が違うの?」と疑問に思うかもしれません。
MCPの最大の特徴は、特定のAIアプリ専用ではない「オープンな標準規格」である点にあります。
他にはない、MCPを選ぶべき明確な理由を詳しく見ていきましょう。
接続の手間を省く「USB」感覚


MCPの最大の利点は、一度設定すれば異なるAIアプリでも同じツールを使える「汎用性」です。
従来のChatGPT専用プラグインなどは、そのアプリ内でしか使えませんでした。
しかしMCPはオープンな規格のため、将来的に他のAIツールが対応すれば、今作った設定をそのまま持ち運んで使うことができます。
おすすめの考え方は以下の通りです。
長く使い続けたい人向け:
特定のプラットフォームに縛られず、自分だけの「AIツール環境」という資産を積み上げていけます。
効率を追求する人向け:
USBを差し替えるように同じ設定を使い回せるため、新しいツールを試す際の設定の手間が激減します。
まさに、AIの世界に「共通のコンセント」が誕生したような革命的な利便性です。
複数サービスをまたぐ高度な提案


MCPは複数のデータソースを同時に扱えるため、点と点の情報を結びつけた非常に高度な提案が得意です。
例えば、「手元のPDF資料」を読みつつ、「最新のWebニュース」を検索し、それらを統合して「Notionに記事案を書く」といった、複数アプリを跨いだ指示を一度にこなせます。これは単一ツール連携では難しかった、MCPならではの強みです。
具体的には以下の使い分けが効果的です。
独自性の高い記事を作りたい時:
自分の過去の知見(ローカル)と世の中の最新情報(Web)をAIに掛け合わせさせることで、独自の深い洞察が得られます。
事務作業をまとめたい時:
複数のツールを開いてコピペを繰り返す作業を、Claude一つでシームレスに完結させられます。
バラバラだった情報が一つに繋がる感覚は、一度使うと手放せなくなりますよ。
AI時代の必須スキルを先取り
| ステージ | 操作対象 | 得られるスキル |
| Step 1: 現在 | 単発のチャット | プロンプトエンジニアリング |
| Step 2: MCP活用 | 外部ツールとの連携 | AIの自動化設計・ディレクション |
| Step 3: 将来 | 自律型AIエージェント | AI組織のマネジメント |
MCPを使いこなすことは、今後主流となる「AIエージェント」を操作するスキルをいち早く身につけることに直結します。
大手テック企業も同様の構想を持っていますが、オープン規格として公開されたMCPに触れておくことで、AIに仕事を任せる「自動化の感覚」を養えます。
これは将来的にさらに高度なツールが登場した際のアドバンテージになります。
今後のステップとして以下がおすすめです。
スキルアップを目指す方向け:
「AIに何を任せられるか」の限界を知ることで、自分のディレクション能力を高められます。
最新技術を武器にしたい方向け:
2025年後半にかけて登場する新しいMCPサーバーをいち早く試すことで、常に最先端の効率化を維持できます。
変化の速いAI時代において、今この技術に触れておく価値は非常に高いと言えます。
追加料金なしで最新機能が使える
MCPを利用すること自体に追加の利用料はかからず、誰でも最新機能を試せるのが大きな魅力です。
Claudeの無料プランでも利用可能ですが、2025年現在の実用面では「Proプラン(月額約$17)」以上が推奨されています。無料プランではメッセージ制限が厳しく、MCPのツール呼び出しを頻繁に行うとすぐに制限に達してしまうためです。
選び方の目安は以下の通りです。
まずは試したい方:
無料プランで「File System」などの基本的な連携を試し、自分に合うか確認するのが良いでしょう。
本格的に自動化したい方:
Proプランにすることで5倍以上の容量が確保でき、MCPを使った安定した執筆環境が手に入ります。
※連携先のサービス(検索APIなど)で別途費用が発生する場合がある点には注意しましょう。
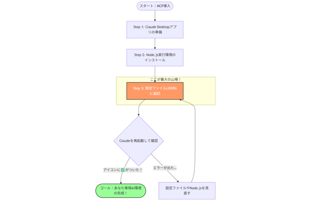
初心者でも迷わない「Claude MCP」の設定手順


「難しそう」と感じるかもしれませんが、手順通りに進めれば大丈夫ですよ。基本的にはアプリをインストールして、設定ファイルに少しコードを追記するだけです。
2025年最新の情報に基づいた、スムーズな設定手順を解説します。


デスクトップ版Claudeを準備
MCPを利用するためには、ブラウザ版ではなく「Claude Desktopアプリ」が必須となります。
公式サイトからmacOS版またはWindows版をダウンロードしてインストールしてください。
【Windows版の選び方】 一般的なPCなら左側の「Windows」を、最新のSurface Pro 11など(ARM搭載機)をお使いなら「Windows (arm64)」を選びましょう。
どちらか分からない場合は、まずは通常の「Windows」を試せば大丈夫です。


2025年現在、モバイル版やブラウザ版ではMCPの設定を直接行うことはできません。
準備のポイントは以下の通りです。
導入のコツ:
インストール後にGoogleアカウントなどでログインを済ませ、最新バージョンにアップデートしておきましょう。
動作の確認:
アプリを起動し、チャット画面が正しく表示されることを確認しておけば準備完了です。
まずはこの「専用アプリ」を入れることが、すべての始まりです。
Node.jsのインストールと確認
MCPサーバーを動かすための「エンジン」となるNode.jsを導入します。
STEP1.ダウンロード: 公式サイトの緑色のボタンから「LTS(推奨版)」を選びます。進んだ先では、初心者向けの「Windows インストーラー (.msi)」をクリックしてください。
※理由: 「.msi」は自動で必要な設定を済ませてくれる初心者向けの形式です。右側の「.zip」は手動設定が必要な上級者向けなので、ブログ用なら左一択でOKです!


STEP2.インストール: 基本はすべて「Next」で進めますが、以下の2箇所だけ注意です。
規約への同意: チェックを入れて進みます(1枚目の写真)
追加ツールの導入: 「Automatically install the necessary tools…」のチェックは必ずオンにしてください。これであとのエラーを防げます(2番目の写真)




STEP3.仕上げ: 「Finish」を押したあとに黒い画面(コマンドプロンプト)が出たら、Enterを2回叩きます。


その後の青い画面で「Type ENTER to exit」と出れば完了です。


STEP4.再起動と確認: PCを一度再起動しましょう。その後、コマンドプロンプト等で node -v と入力し、バージョン番号が表示されれば大成功です!
※Windowsキー + R と押しcmd と入力して Enter を押しばコマンドプロンプトが素早く出せます。
※2025年現在は、より安定したバージョン20以上(推奨は22以上)を使っていれば安心です。



ちなみに僕はv24.12.0と出たので「バージョン24」ということになります!
設定ファイルにサーバー情報を追記
ここからは、Claude Desktopに「どのツール(サーバー)を使うか」を教えるための設定ファイル(設計図)を編集していきます。



プログラミングっぽくて難しそう…
と感じるかもしれませんが、「決まった場所に、決まったコードを貼り付けるだけ」なので、落ち着いて進めれば大丈夫ですよ
STEP1.設定ファイルを一瞬で見つける
Windowsなら、わざわざフォルダを深く辿る必要はありません。
Windowsキー+Rを同時に押します。- 出てきた入力欄に
%APPDATA%\Claudeと貼り付けてEnterを押してください。 - 一瞬で設定ファイルがあるフォルダが開きます。
STEP2.ファイルを開いて編集する
フォルダの中にある claude_desktop_config.json を右クリックし、「プログラムから開く」→「メモ帳」**を選びます。
中身は最初は空っぽか、少しだけ文字が書いてあるはずです。そこに、以下の「魔法のコード」を上書きで貼り付けましょう。




MCPサーバーの設定手順(改訂版)
STEP3. 設定ファイルの編集
メモ帳で claude_desktop_config.json を開いたら、まずは以下の基本コードを貼り付けて保存してください。
{
"mcpServers": {
}
}
これで、MCPサーバーを追加するための「土台」が完成しました。
STEP4. Filesystemサーバーの追加
次に、PC内のファイルを読み書きできる「Filesystem」サーバーを追加します。
重要:作業フォルダの準備
MCPサーバーを動かす前に、指定するフォルダが実際に存在している必要があります。
以下の手順で作業用フォルダを作成しましょう:
- コマンドプロンプトを開く
- Windowsキー + R を押す
cmdと入力してEnterを押す
- デスクトップフォルダを作成
mkdir C:\Users\あなたのユーザー名\Desktop※「あなたのユーザー名」の部分は実際のユーザー名に置き換えてください または、別の場所に作業用フォルダを作成する場合:mkdir C:\Users\あなたのユーザー名\Documents\Claude-MCP - フォルダが作成されたか確認
dir C:\Users\あなたのユーザー名\Desktopエラーが出なければ成功です。
再度 claude_desktop_config.json をメモ帳で開き、以下のように編集します:
{
"mcpServers": {
"filesystem": {
"command": "npx",
"args": [
"-y",
"@modelcontextprotocol/server-filesystem",
"C:\\Users\\あなたのユーザー名\\Desktop"
]
}
}
}
重要なポイント:
あなたのユーザー名の部分は実際のユーザー名に置き換える- パスの区切りは
\\(バックスラッシュ2つ)で書く - 必ず実際に存在するフォルダのパスを指定する
- カンマ(
,)や波括弧({})の閉じ忘れに注意
STEP5. 動作確認
- Claude Desktopを完全に再起動
- アプリを完全に終了させる(✕ボタンで閉じる)
- もう一度アプリを起動する
- MCPが有効になっているか確認
- チャット入力欄の右端にコンセント(プラグ)のアイコンが表示されているか確認します。
- 接続状態をチェック
- プラグアイコンをクリックして、以下を確認:
- 緑色のチェックマーク または “running” と表示されていれば成功✓
- “failed” や 赤い警告マークが出ている場合は設定に問題あり
- プラグアイコンをクリックして、以下を確認:
トラブルシューティング:よくあるエラーと対処法


設定の途中でエラーが出ても、焦らなくて大丈夫ですよ。ほとんどのトラブルは、ファイルの場所の指定ミスや、設定ファイルの小さな記述エラーが原因で、簡単に対処できます。
スムーズに「AI作業環境」を整えるために、よくある3つのエラーとその解決策、そして成功を確認するサインについてまとめました。
エラー1: “Server disconnected” / “failed” と表示される
このエラーは、Claudeが連携先のフォルダを見つけられていないときに発生します。
主な原因は、設定ファイルに書き込んだフォルダのパスが間違っているか、そのフォルダ自体がまだ作成されていないことにあります。
そこで、以下の手順でフォルダの状態を確認してみましょう。
フォルダ作成の対処法:
コマンドプロンプトを開き、mkdir C:\Users\あなたのユーザー名\Desktop のように入力して、指定した場所にフォルダを確実に作成します。
手動での動作確認法:npx -y @modelcontextprotocol/server-filesystem [フォルダのパス] を実行し、「Secure MCP Filesystem Server running on stdio」と表示されるかチェックしてください。
フォルダが正しく認識されれば、Claude Desktopを再起動するだけでエラーは解消されますよ。
エラー2: 設定画面に何も表示されない
設定画面にアイコンやサーバー名が出てこない場合は、設定ファイルの記述にミスがある可能性が高いです。
MCPを動かすための claude_desktop_config.json は「JSON」という厳格な形式で書かれているため、カンマが一つ足りなかったり、括弧が閉じられていなかったりするだけで読み込みに失敗してしまいます。
以下のポイントをチェックしてみてください。
基本の構文チェック:
波括弧 {} や引用符 "" がペアになっているか、項目の区切りのカンマ , が正しく打たれているかを確認しましょう。
ツールを使った検証法:
オンラインのJSONチェッカーなどに設定内容を貼り付けて、構文エラーが出ていないか検証してみるのもおすすめです。
正しい書き方に修正すれば、Claudeを立ち上げた瞬間に連携アイコンが姿を現してくれます。
エラー3: Node.jsが見つからない
Node.jsに関するエラーが出る場合は、実行環境がパソコンに正しく認識されていません。
インストール自体は終わっていても、パス(PATH)の設定が反映されていないと、ClaudeはNode.jsを見つけることができず、サーバーを起動できません。
まずは以下の方法で現在の状態を確かめてみましょう。
バージョン確認の手順:
コマンドプロンプトで node --version や npx --version と入力し、数字(バージョン番号)が表示されるか確認します。
最も簡単な解消法:
もし番号が表示されない場合は、インストール直後であればPCを再起動するだけで、設定が反映されて直ることがよくあります。
Node.jsがしっかり認識されれば、MCPサーバーは元気に動き始めてくれます。
成功を確認する方法
設定がすべて完了すると、Claudeがあなたの指示を直接実行できるようになります。
設定が成功しているかどうかは、Claude Desktopの画面上にある「サイン」を確認することで判断できます。以下の3つの条件が揃っていれば完璧です。
画面上の表示チェック:
チャット欄に「プラグ(コンセント)」のアイコンが表示され、クリックした際に filesystem の横に緑のチェックや「running」と表示されているか確認しましょう。
実動作のテスト法:
Claudeに「デスクトップに test.txt を作成して」と指示し、実際にファイルが生成されるか試してみてください。
これで、あなた専用の「AI作業環境」は完成です!これから思う存分、自動化の恩恵を受けてくださいね。
実践「Claude MCP」の具体的な使い方と活用術


設定が終わったら、さっそくClaudeに仕事を任せてみましょう。ブロガーの日々の作業を驚くほど楽にする、実践的な4つのシーンをご紹介します。
これまで何時間もかけていた作業が、Claudeとの数行のやり取りで終わるようになりますよ。
YouTube動画を要約して記事化
YouTube用のMCPサーバーを利用すると、動画のURLを貼るだけで、その内容の要約や構成案の作成をClaudeが自動で行います。
動画を見ながらメモを取る必要がなくなり、「この動画のポイントをまとめて、初心者向けのブログ記事にして」と指示するだけで、情報の鮮度が高い下書きが即座に完成します。作業時間が劇的に短縮されます。
おすすめの使い方は以下の通りです。
トレンドブロガー向け:
海外の最新ニュース動画などを素早く要約させ、いち早く日本語での解説記事を作成できます。
学習ブログ向け:
解説動画の要点を整理させ、自分の言葉を添えて質の高いコンテンツに仕上げられます。
映像情報を効率よくテキスト資産に変えられる、非常に実用的な機能です。
手元の資料をAIに読み込ませる
「Filesystem MCP」を使えば、あなたのPC内の特定フォルダを、Claudeが自由に出入りできる資料室のように扱えます。
ブラウザへアップロードする手間がなく、「あのフォルダにある最新のPDFを読んで、比較表を作って」といった指示が可能です。常に手元の最新ファイルをClaudeが把握できるため、同期漏れもありません。
こんな場面で活躍しますよ。
過去記事の再利用:
過去に書いた大量の下書きファイルを読み込ませ、それらを元に新しい記事のトーンを合わせて執筆させることができます。
データ分析記事:
手元のCSVやテキストデータを直接読み込ませて、そこから興味深い傾向を抽出して記事のネタにできます。
AIがあなたのパソコンの「中身」を理解することで、提案の質が一段と深まります。
Notionと連携した情報整理術
Notion MCPを導入することで、Claudeとの会話から直接Notionにページを作ったり、メモを更新したりできます。
アイディア出しをClaudeで行い、決まった構成を「Notionの管理表に登録しておいて」と頼むだけで、タスク管理まで完結します。タブを切り替えてコピペする不毛な作業から解放されます。
特に以下のような使い方が便利です。
ナレッジの蓄積:
Claudeが調べたリサーチ結果を、そのままNotionに保存させ、いつでも見返せるように整理できます。
進捗の自動更新:
「今日書いた記事の下書きをNotionへ追加して」といった指示で、事務作業の手間をゼロにできます。
チャットが整理された「データベース」に直結する快感を、ぜひ体験してください。
画像生成AIと組み合わせた自動化
画像生成ツールとMCPを繋ぐことで、記事の執筆と同時に、内容にぴったりのアイキャッチ画像を生成させることも可能です。
「この記事に合う、親しみやすい雰囲気のイラストを1枚作って」と頼めば、文脈を理解した画像をその場で出力させられます。文章と画像の両方を一つの画面で完結できるのは、ブロガーにとって大きな時短になります。
以下のような使い分けが効果的です。
視覚効果を高めたい方:
内容に合わせてAIが最適な構図やタッチで画像を生成してくれるため、魅力的なブログが作れます。
ブランドの一貫性:
記事ごとに画像を探す手間を省き、サイト全体で統一感のあるAIイラストを量産できます。
AIの力で、あなたのブログをより華やかで個性的なものに進化させましょう。
【まとめ】【Claude MCP】とは?使い方や設定方法を初心者向けにやさしく解説!
claude mcp とは何か、mcp claudeの料金や設定方法、便利な使い方の手順までを詳しく解説しました 。
- PC内のファイルを直接読み込ませる
- 最新情報をWeb検索で自動収集する
- WordPressへ記事を直接投稿する
- Node.jsと設定ファイルで連携する
- Proプランで安定した環境を構築する
MCPを使えば、これまで手動で行っていたコピペやアップロード作業が不要になります 。
AIが自らPC内のデータを探索して、あなたの文体を学習したり、最新ニュースを記事に反映したりしてくれるので、執筆の質とスピードが格段に上がります 。
設定にはNode.jsの導入が必要ですが、手順通りに進めれば初心者でも問題なく連携できます 。
一度環境を整えてしまえば、自分専用の有能なAI秘書が誕生し、ブログ運営のあらゆる工程を自動化できるでしょう 。



最新のAI技術であるMCPを味方につけて、面倒な事務作業から解放されましょう!空いた時間で、あなたにしか書けない最高の記事を生み出してくださいね。応援しています!









